Case Study · Hospitality SaaS

Operational clarity for multi-site rota teams.

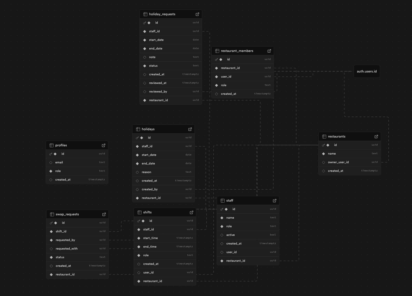
Rota App is a multi-tenant scheduling platform for restaurants that replaces spreadsheet and chat-based rota management with structured, status-driven workflows.

Rota App manager dashboard and rota interface

What we delivered

  • • Production-ready Next.js and TypeScript SaaS for managers and staff.
  • • Multi-tenant architecture with tenant-scoped data and role-based access control.
  • • Weekly rota grid with shift creation, editing, and role-aware filtering.
  • • Holiday approval and shift swap workflows with explicit status tracking.
  • • Manager insight dashboard, PDF export, and audit-ready operational records.

Impact

A structured scheduling system that reduced rota confusion while improving oversight across daily service operations.

• Faster approvals for holidays and swaps via status-led workflows.

• Clearer accountability across manager and staff actions.

• Better operational visibility for coverage decisions.

Process highlights

We modeled the product around real rota constraints: multi-role permissions, restaurant-level isolation, concurrent edits, and fast daily usage under operational pressure. The data model was normalized for clarity, built with Supabase Auth integration, and designed with an RLS-ready permission mindset.

Next.js TypeScript Supabase Multi-Tenant RBAC
Rota App weekly scheduling interface
Shift creation and editing workflow
Holiday approval request flow
Shift swap request and status handling
Manager dashboard insights and export records
1/5

Building scheduling software for operations-heavy teams?

We design and engineer SaaS products that bring structure, accountability, and speed to daily workflows.

Book a call